Імпорт/Експорт мас-спектрів

<< Click to Display Table of Contents >>

Navigation:  »No topics above this level«

Імпорт/Експорт мас-спектрів

В цьому розділі довідки описано, як підготовити мас-спектри, отримані на мас-спектрометрі, для подальшої обробки.

 

Основні етапи:

 

1. Інтегрування мас-спектру

2. Експорт інтегрованих піків мас-спектру у файл формату Excel

3. Перейменування файлів (імпортованих спектрів формату Excel) за певною схемою.

4. Імпорт файлів EXCEL зі спектрами у програмний комплекс KIEVLIPIDS для аналізу

 

1 та 2 етапи виконуютьс за допомогою програми DataAnalysis з програмного забезпечення мас-спектрометра.

3 - вручну чи за допомогою програми Filer власного виробництва.

 

1 етап - Інтегрування мас-спектру

 

Отримані в ході експерименту мас-спектри зберігаються у теках з ім'ям назви проби та розширенням .D (наприклад, 1-proba.D). (рис. 1)

 

exaple-folder-with-ms-data

 

Рисунок 1 - Типова тека із мас-спектрами проб (1) (1-h ... 9-9hk), з файлами програми FILER (2) (для автоматизації призначення структурованих назв файлів excel) та вихідних файлів excel (3), підготовлених для подальшого аналізу у програмному комплексі KIEVLIPIDS.

 

 

Теку зі спектром проби треба відкрити к програмі DataAnalysis.

(рис. 2)

 

menu-dataanalysisabout-dataAnalysis

 

Слід зауважити, що програма дуже стара (2015 р. випуску), тому має певні недоліки.

 

dataAnalysis-1

Рисунок 2 - Відкритий у програмі DataAnalysis неінтегрований масс-спектр

 

 

Перед інтегруванням слід перевірити, щоб актуальною бібліотекою мас-спектрів була призначена бібліотека мас-спектрів NIST

Для цього в Library Search Parameters слід вказати шлях до цієї бібліотеки. Інакше використовується інша бібліотека за замовчуванням з обмеженою кількістю еталонних мас-спектрів.

 

 

SelectNIST

 

 

 

 

Далі треба проінтегрувати спектр, тобто прорахувати площі піків, попередньо налаштувавши параметри інтегрування.

 

Це досягається викликом функції Edit_Integration_Event Chromatogram/MS Signal Integration Parameters (рис. 3):

 

 

paramIntegruvannya

Рисунок 3 - Меню виклику налаштування параметрів інтегрування

 

Далі слід встановити потрібек значення Initial Threshold - чим менше його значення, тим більше піків буде проінтегровано (рис. 4).

 

step-2paramIntegruvannya

Рисунок 4 - Зміна значення параметру Initial Thredhold.. УВАГА! Після редагування числового значення цього параметру слід нажати на кнопку Enter для фіксації нвого значення, і тільки далі -  OK! Якщо натиснути кнопку Apply, то інтегрування відбудеться одразу.

 

На рис. 5 показано результати інтегрування зі значеннями Initial Threshold 25 та 10.

 

threshold-25

threshold-10

 

Рисунок 5 - Проінтегрований у програмі DataAnalysis з різними значеннями Initial Threshold (10 праворуч та 25 - ліворуч) спектр одної проби

 

 

2 етап -  Експорт інтегрованих піків мас-спектру у файл формату Excel

 

 

Для аналізу (розрахунку концентрацій речовин та стат обробки) інтегровані мас-спектри потрібно експортувати у файли формату excel.

Експорт здійснюється через функцію Multiple Reports to XLS, що викликається через меню Export Reports/Multiple Report to XLS.

 

 

menu-export-xls

 

Далі слід натиснути ОК.

 

export-xls-param

 

Для роботи функції експорту потрібно, щоб у системі було встановлено Microsoft EXCEL.

 

За експорту запускається Microsoft EXCEL та в нову книгу MSRep.xls відбувається динамічне вставлення результатів пошуку в базі мас-спектрів NIST. В процесі експорту бажано не працювати на комп'ютері, не відкривати нові програми, так як процес передачі даних у Microsoft EXCEL може перерватись.

 

В процесі експорту вікно Microsoft EXCEL може зникати й з'являтись кілька разів. Тому можна хибно вирішити, що  процес перервався й скрипт вже не працює. Хоча це теж може трапитися, в більшості випадків треба проявити терпління й дочекатися, поки вікно Microsoft EXCEL залишиться на довгий час.

 

В резульаті в теці зі спектром створюється файл MSRep.xls (рис. нижче)

 

MSRep

Рисунок - файл MSRep.xls з експортованим мас-спектром

 

 

NB! На жаль, скрипт експорту містить помилку, за якої експорт може не дійти до кінця, але файл MSRep.xls створиться. Тож можна хибно вважати про вдалий експорт, хоча насправді частина піків не буде експортована. Для контролю завершеності експорту слід через якійсь час (тривалість експорту залежить від числа піків в мас-спектрі та швидкості комп'ютера) відкрити файл MSRep.xls, активувати вкладку LibRes і перейти в її кінець. Пи повному експорту в кінці буде присутнє зображення мас-спектру проби (див. рис. нижче).

 

 

 

export-xls-result

 

Рисунок - Ознака успішного експорту - присутність в кінці листа LibRes картинки с мас-спектром проби.

 

В разі невдачі процес експорту слід повторити.

 

 

 

 

 

 

3 етап. Перейменування за певною схемою файлів (імпортованих спектрів формату Excel)

 

В результаті експорту мас-спектрів в кожній теці з файлами мас-спектру проби отримуємо файл з однаковим ім'ям MSRep.xls.

Цей файл для завантаження у веб-застосунок повинен мати унікальне ім'я та нести у ньому таку закодовану інформацію для подальших розрахунків:

 

fileName

 

excel-filename

 

Рисунок - Структура назви файла для імпорту у веб-застосунок KIEVLIPIDS

 

Тобто, для подальшої обробки отриманого на мас-спектрометрі спектру, слід файл формату excel MSRep.xls перейменувати за вищеназваними правилами.

Це можна здійснити:

 

1) у ручному режимі (коли файлів зі спектром небагато ) перейменував цей файл у теці зі спектром, і скопіювавши його у інше місце для зручності.

2) за допомогою програми FILER, яка дозволяє перейменувати велику кількість файлів.

 

Перейменування файлів MSRep.xls за допомогою програми FILER

 

 

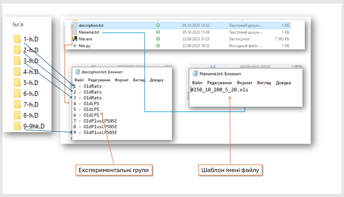
Спочатку треба підготувати два текстових файли з параметрами перейменування (див. рис).

 

1. Файл description.txt - в ньому ставиться відповідність номеру спектру з певною експериментальною групою

2. Файл filename.txt з шаблоном імені файлу.

 

 

structure_description_filename

 

Ці два файли, а також файл filer.exe слід скопіювати у корінь теки зі спектрами (див.рис.).

 

 

exaple-folder-with-ms-data

 

 

Рисунок  - Типова тека з мас-спектрами проб (1) (1-h ... 9-9hk), з файлами програми FILER (2) (для автоматизації призначення структурованих назв файлів excel) та вихідних файлів excel (3), підготовлених для подальшого аналізу у програмному комплексі KIEVLIPIDS.

 

Далі запускаємо програму filer.exe (2). Вона сканує всі теки з розширенням .D (1), шукає там файл MSRep.xls та копіює його в активну теку з новим ім'ям відповідно до схеми у файлі description.txt. В результаті отримаємо ряд файлів формату excel зі спетктрами, підготовленими для завантаження у веб-застосунок і подальшого аналізу (3 на рисунку вище).